
全國免費客服電話 18268652722 郵箱:www.jungshuodz@163.com
手機:18268652722
電話:18268652722
地址:寧波市北侖區大碶廟前山路45號
人氣:


推薦理由:cdlinux全網卡版可以通過wifi硬件模塊進行相應的信號搜索,并通過軟件直接進行相應的密碼解析,可以快速獲取密碼。它可以非常方便地讓機器連接到互聯網并進行互聯網搜索。第一步:進入筆記本品牌對應的官網,以惠普筆記本為例,進入【惠普中國】官網,點擊菜單中的【電腦】支持。第二種方法需要根據對應的筆記本型號手動搜索、下載并安裝。您可以按照以下步驟一一進行。
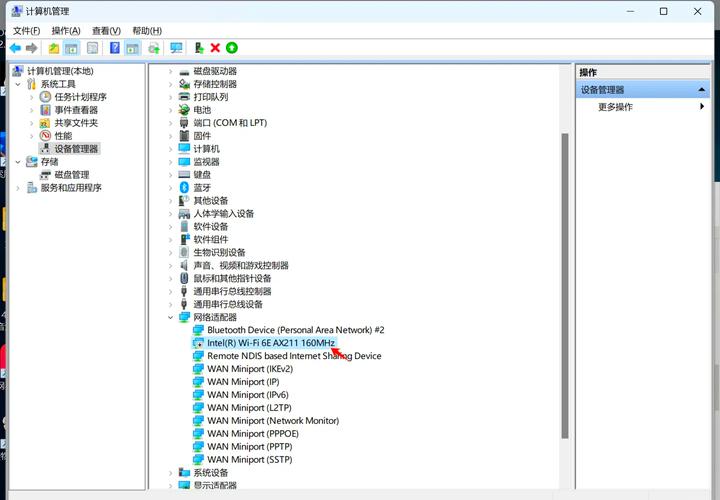
我們可以在這里找到很多不常見的無線網卡驅動,這會給大家的使用帶來方便。計算機管理設備管理器網絡適配器右鍵單擊網卡設備更新驅動程序軟件指向機器附帶的驅動光盤或下載的網卡設備驅動程序軟件(只需完成向導即可)。隨著互聯網的不斷發展,在線會議已經變得司空見慣。無論是學校的在線課程還是跨地區的視頻面試,電腦攝像頭都發揮著重要作用。
強大的專業功能支持用戶隨時進行快速的驅動更新操作。海量驅動庫中擁有各類驅動,可以完美為用戶進行驅動更新。關于本網站、網站幫助、廣告合作、軟件發布、版權聲明、cookies、友好鏈接、網站地圖、下載服務協議及個人信息保護政策。步驟2:點擊【驅動程序管理】【立即掃描】,全面掃描電腦上的所有驅動程序。 NVIDIA驅動是指為NVIDIA顯卡提供的軟件,可以優化顯卡的性能和兼容性,提高游戲和創意應用的體驗。
推薦理由:cdlinux無線網卡驅動可以讓用戶非常方便的連接網絡。內容不同程度更新后,可直接網絡連接使用。使用過程中遇到的問題可以及時指出并解決。做出改進。
推薦理由:Driver Life網卡版是一款專業的驅動軟件,可以幫助用戶方便地管理電腦驅動程序。該軟件可以很好的幫助用戶管理和安裝電腦驅動程序。使用起來還是很方便的。操作簡單,系統內的驅動升級使用起來也更加方便,幫助用戶更好的使用電腦。有需要的趕緊下載吧~驅動更新軟件可以幫助您方便快捷地安裝最新的驅動程序,無需搜索官網下載。它非常方便,是我們電腦安裝必備的工具之一。
推薦理由:Driver Life完整網卡版是一款專業的驅動更新程序,用戶可以輕松使用。進入筆記本通用無線網卡驅動安裝文件夾選擇界面,我們點擊界面上的更改選項,然后在彈出的窗口中選擇合適的安裝位置,然后點擊下一步。推薦理由:水星mw150us2.0無線網卡驅動可以幫助用戶實現更好的網絡連接以及一些模擬ap測試。總體來說非常好用,內部軟件的安全性也比較強,能夠很好的執行內部任務。管理上,整體實用性較強。
相關推薦