
全國免費客服電話 18268652722 郵箱:www.jungshuodz@163.com
手機:18268652722
電話:18268652722
地址:寧波市北侖區大碶廟前山路45號
人氣:


魯大師硬件檢測圖文教程:萬能網卡驅動同類軟件推薦1、魯大師綠色版是一款個人電腦系統工具,為電腦提供專業、準確的硬件評估。步驟2:使用移動設備連接小米隨身WiFi創建的免費wifi網絡(如果您是首次使用,需要從官網下載并安裝驅動程序)。
Mercury無線網卡驅動官方介紹Mercury MW150UM和MW150US采用全新迷你造型設計,精致小巧。采用11N無線技術,無線傳輸速率高達150Mbps。支持模擬AP功能,輕松搭建無線局域網,兼容部分網絡電視、IPTV機頂盒。極速無線網卡驅動安裝方法1、從本站下載極速無線網卡驅動,在電腦本地獲取一個壓縮包,使用360壓縮軟件解壓,雙擊該文件。
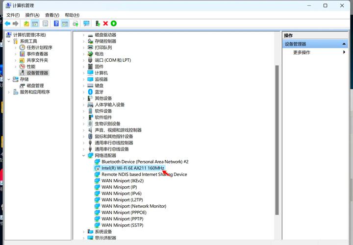
為此,華軍軟件園為所有用戶提供了其他相關軟件的下載途徑,如360驅動大師網卡版、驅動人生網卡版、萬能驅動精靈等。歡迎大家下載!這時需要在設備管理器中查看是否有本地網卡。如果有黃色感嘆號,那一定是驅動問題。有以下三種方法: 方法一:在桌面上找到我的電腦快捷方式,右鍵找到【屬性】——【硬件】——【設備管理器】,在網絡適配器下找到802.11g驅動程序。
最新版本的Realtek網卡驅動可以解決電腦無法連接無線網絡引起的各種問題,支持多個版本的Windows。 U盤安裝好后,用ultraiso軟件打開下載的系統安裝盤ISO文件,執行寫入鏡像文件,將U盤插入電腦,點擊確定,等待程序完成,這樣系統就可以了已啟動并安裝。使用U盤啟動機器后,即可順利重裝系統。
Mercury無線網卡驅動可以幫助用戶解決驅動問題,使您的無線網卡硬件能夠正常工作。 2、如果您的電腦出現無線網卡驅動失敗問題,請檢查是否被殺毒軟件攔截。如果是這樣,只需關閉防病毒軟件即可。首次使用小米隨身WiFi時,需要下載小米隨身WiFi驅動。這是小米隨身wifi驅動。插入臺式電腦后,小米隨身wifi驅動即可作為無線網卡接收Wi-Fi上網。
Realtek網卡驅動安裝說明下載解壓后,直接打開安裝程序:并進行下一步安裝。華軍軟件園頻道為您提供小米隨身WiFi驅動下載和小米隨身WiFi驅動官方免費下載。 Mercury無線網卡驅動是該品牌下使用的無線網卡驅動工具。具有WiFi接收、WiFi共享、使用網卡模擬AP等功能。
告別網線,將你的隨身WiFi變身無線網卡。如果您無法連接無線臺式電腦或沒有內置網卡的筆記本,只需插入您的便攜式WiFi并切換到無線網卡模式即可接收WiFi信號。告別網絡電纜。
相關推薦